• Início
  • Produto
    • Autoatendimento
    • Central do Colaborador
    • Estrutura Organizacional
    • Folha de Pagamento
    • eSocial
    • Vale Transporte
    • Interface Contábil
    • Interface Financeira
    • Cargos e Salários
    • Recrutamento e Seleção
    • Orçamento de Pessoal
    • Integrador
    • Benefícios
    • Processos Parametrizáveis
    • Integra Fácil
    • Feedback
    • Mobile
    • Chatbot
    • Analytics
    • Acesso e Segurança
    • Configurar Módulos
  • Novidades
    • Núcleo RH Pagadoria
    • Gestão de Talentos
  • Tutoriais
  • Roadmap
  • Abrir Chamado
  • Processos Parametrizáveis
  • Recesso

Recesso

Segundo o Art. 13º da Lei Nº 11.788, de 25 de Setembro de 2008, é assegurado ao estagiário, sempre que o estágio tenha duração igual ou superior a um ano, período de recesso de trinta dias, a ser gozado preferencialmente durante suas férias escolares.

Através dos fluxos parametrizáveis é possível que a solicitação do recesso seja realizada de uma forma mais ágil pelo usuário, através do Portal de Autoatendimento. Porém, para que isso aconteça é necessário realizar algumas configurações. São elas:

  • Acesse a guia Recesso da funcionalidade Configurações Gerais, nela defina como será a gravação da ocorrência de Recesso no gen.te Folha de Pagamento;

  • Através dessa funcionalidade crie as configurações que irão determinar as opções que estarão disponíveis para que o usuário possa fazer a solicitação de recesso. Poderão ser cadastradas várias configurações;

  • Por fim, acesse a funcionalidade Atribuições de Configurações para vincular um Grupo de Colaboradores a uma Configuração de Recesso.

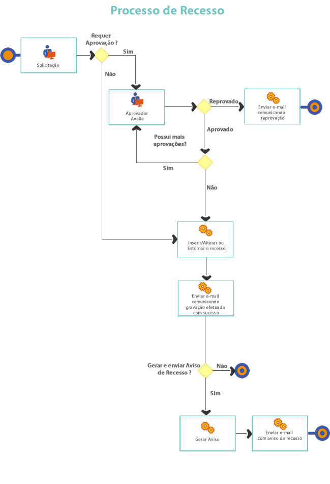
Antes de começar, entenda o processo de recesso através da figura abaixo:

Lista de Configurações de Recesso

Ao abrir essa funcionalidade, é apresentada uma relação das Configurações de Recesso já cadastradas:

Nessa lista é possível:

  • Agrupar por Código, Descrição ou Status. Para isso, arraste a coluna para o local indicado.

  • Alterar a ordem de apresentação das colunas. Para isso, arraste-as como desejar.

  • Reordenar de forma crescente ou decrescente. Para isso, clique sobre a coluna desejada.

Para realizar o filtro, clique em .

Selecione o número de Resultados por página que deseja exibir.

Para consultar e/ou editar uma configuração, selecione-a através da Lista de Configurações ou informe a Descrição que a identifique.

Informações de Configurações de Recesso

Para cadastrar uma nova configuração, clique em (Novo).

Informe o Código e a Descrição da configuração. Caso o código não seja informado, será gerado automaticamente pelo sistema.

Marque a opção Disponível para Simulação como Sim caso deseja que o processo seja utilizado para simulação no Portal de Autoatendimento.

Por padrão o status de um novo cadastro estará como Ativo e será apresentada a Data do sistema operacional como sugestão para o início da vigência. Se desejar, altere a Data e o Status. Sempre que ocorrerem alterações, uma nova Data poderá ser informada, assim o sistema manterá os históricos de vigências (início e fim) das informações cadastradas.

Exemplo

Ao alterar algum dado da configuração e informar uma nova Data, inicia-se uma nova vigência encerrando a anterior.

Se uma nova Data não for informada, os dados alterados serão considerados como se fizessem parte da configuração desde a sua criação.

Para prosseguir com o cadastro acesse as guias:

Solicitação

Etapas

E-mails

Push

Aviso de Recesso

Para salvar a configuração, clique sobre o botão (Salvar), ou caso deseje gravar o cadastro e iniciar um novo automaticamente, clique no botão (Salvar e Novo).

Para excluir uma configuração, clique no botão .

É possível reaproveitar os dados de uma configuração já cadastrada, para facilitar a criação de uma nova. Para isso, clique sobre o botão (Duplicar).

Anterior Próximo

Copyright © 2020 LG lugar de gente - Todos os direitos reservados.